KuKuMo
Entwicklung eines digitalen Werkzeugs für die durchgängige Planung von Kunsteisbahnen auf der Basis eines dreidimensional-parametrischen Kurvenmodells
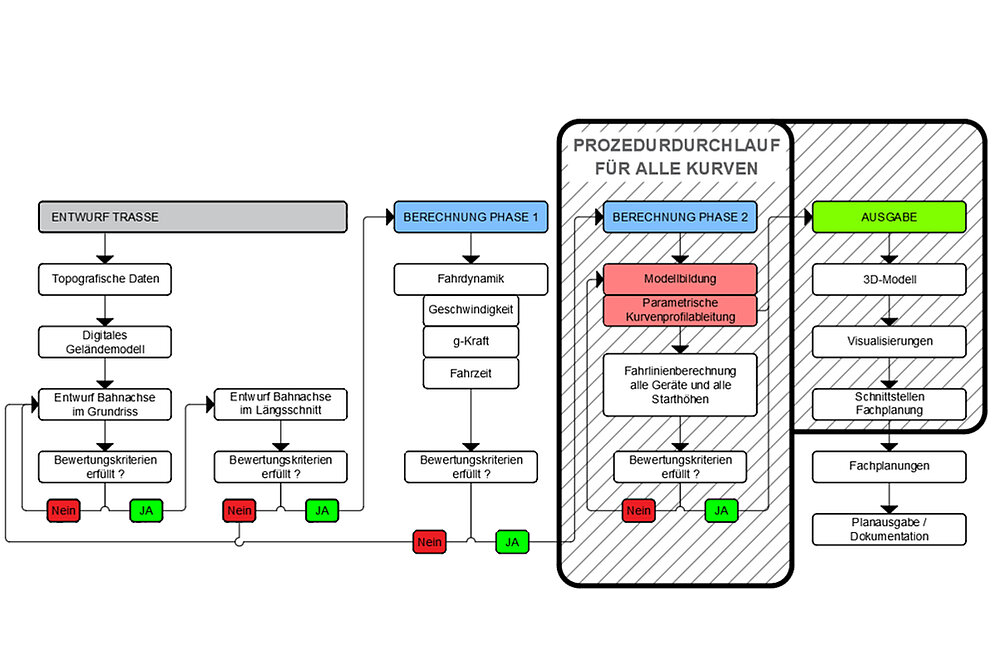
Künstlich vereiste Bob- und Rodelbahnen sind äußerst anspruchsvolle Ingenieurbauwerke mit höchstem Schwierigkeitsgrad. Aufgrund ihrer komplexen Geometrie und starker, geländebedingter Gefälle gestalten sich Bau und Umbau solcher Konstruktionen als aufwendige und komplizierte Prozesse. Bei der Planung müssen zahlreiche Anforderungen (bau-)technischer, geometrisch-mathematischer sowie Nutzungs- bzw. Sportart bedingter Natur in Einklang gebracht werden. Im vorgenannten Kontext fokussiert das Forschungsprojekt deswegen auf die Entwicklung eines digitalen Planungswerkzeuges für den Neubau, Umbau, die Sanierung und den Betrieb solcher Kunsteisbahnen. Ziel der neuartigen adaptiven Planungsmethodik war eine vollständige, digitale Beschreibung nahezu beliebiger Bahngeometrien durch eine parametrische Bahnachse, bestehend aus einer Abfolge von Geraden und Kurven mit hoher Stetigkeit. Auf Basis einer konsistenten Modellumgebung optimiert das im Projekt entwickelte Tool Planungsprozesse und bietet dadurch Möglichkeiten, Kunsteisbahnen effizienter zu planen, zu bauen und zu unterhalten.












